Portal do Governo Brasileiro
Ir para o conteúdo
1
Ir para o menu
2
Ir para a busca
3
Ir para o rodapé
4
En
Acessibilidade
Alto Contraste
Instituto Federal da Paraiba
IFPB
Ministério da Educação
Buscar no portal
Buscar no portal
YouTube
Facebook
Instagram
RSS
Transparência
Portal do Estudante
Portal do Servidor
Portal da TI
Acesso à Informação
Acesso a Sistemas
Comunicação
Webmail
Você está aqui:
Página Inicial
>
Pró-Reitoria de Administração e Finanças
>
Procedimentos
>
Patrimônio e Almoxarifado
>
Imagens
>
Fluxograma do registro de RMA ou RMB
Menu
Sobre a PRAF
Agenda
Sobre a PRAF
Notícias
Contatos
Assuntos
Documentos da PRAF
Procedimentos
Pareceres Referenciais
Licitações e Contratos
Apresentação
Documentos e Manuais
Gestão e Fiscalização de Contratos
Programa de Gestão
Notícias
Editais
Participantes
Info
Fluxograma do registro de RMA ou RMB
Tweet
Tweet
por
2312596
—
última modificação
29/04/2023 10h36
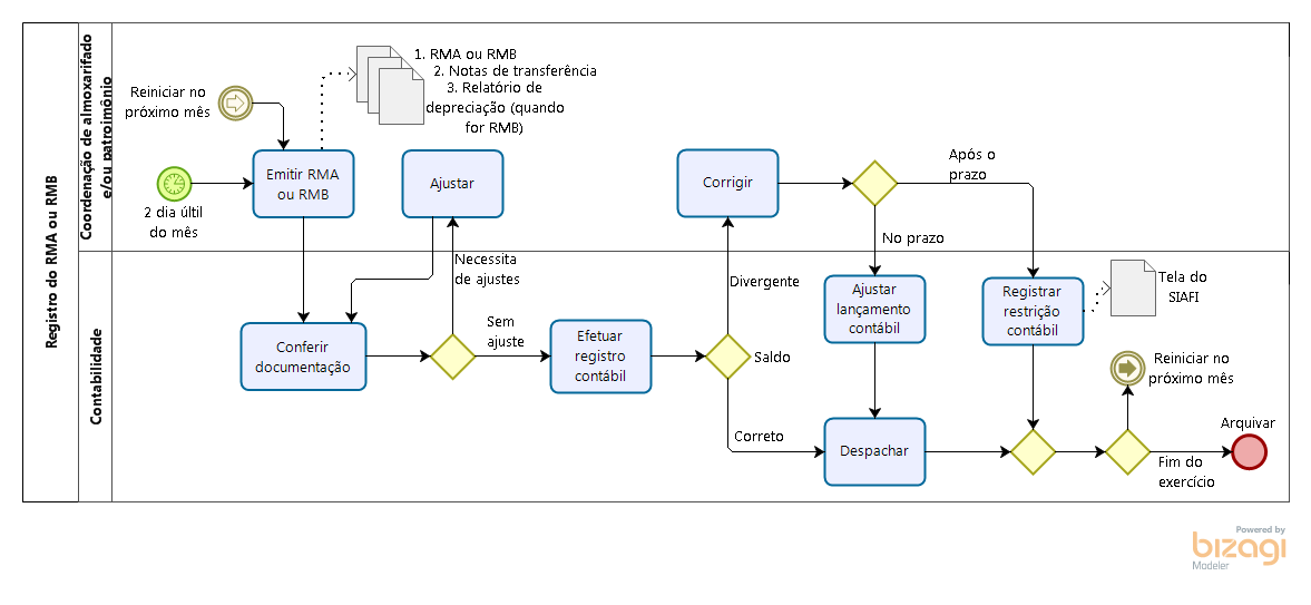
Fluxograma de Registro de RMA ou RMB
Clique para ver a imagem no tamanho completo…
—
Tamanho
: 38KB
Voltar para o topo